Simplifying Pharmaceutical Projects for
Architects & Engineers

Streamline your GMP-compliant facility projects with pCube's intelligent graph-based visualization and management platform.

pCube Logo

Our Mission

We're revolutionizing pharmaceutical construction by combining deep industry expertise with cutting-edge IT technology

Industry Expertise

Built by pharmaceutical design and construction experts with decades of experience in GMP facilities.

Innovation First

Leveraging cutting-edge technology to solve complex industry challenges.

The Single Source of Truth

Your Data, Your Tools, Your Way. In one place.

Client Success

Dedicated to ensuring the success of every pharmaceutical design and construction project.

pCube - Your Benefits at a Glance

Streamline your pharmaceutical construction projects with intelligent solutions

Improved Collaboration

Seamless integration across all project phases with real-time updates and shared access.

Efficient Building Management

Centralized system for managing all aspects of your project

pCube Product — Rooms
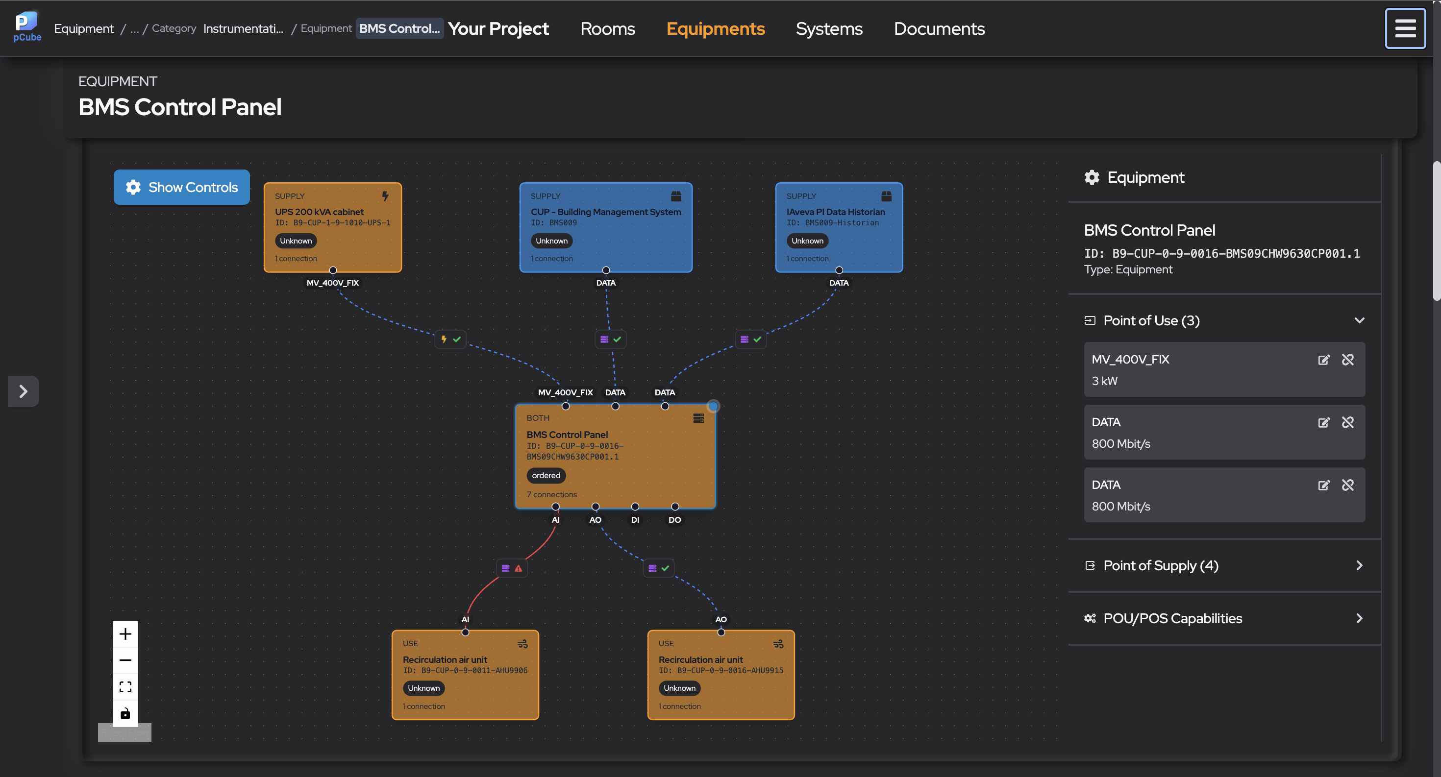
pCube Product — Equipment

Fast Information Retrieval

Quick access to rooms, instruments, and equipment data with intelligent search.

Seemless Integration

Your data and your tools integrated into one platform.

Transparent Project Progress

Real-time visibility into project milestones and completion status.

Object-Based Document Management

Never lose track of your documents by linking them to objects.

pCube Product — BMS Timeline

Why pCube?

The Current Reality - Multiple disconnected tools create data silos, manual data transfer, and communication breakdowns - leading to delays and increased costs.

Project Initiation

MS Project
Excel
Outlook
Microsoft Teams

Define goals, scope, and team. Set initial budgets and timelines.

Stakeholders: Owner, Project Sponsor, PM, Finance

Design

AutoCAD
Revit
SharePoint
Excel

Develop layouts, drawings, and compliance plans.

Stakeholders: Architects, Engineers, Compliance, Owner

Construction

Procore
BIM 360
Primavera

Build, install, and coordinate contractors and vendors.

Stakeholders: Contractors, Vendors, PM, Owner's Rep

Commissioning

Eida
MasterControl
Kneat

Test, document, and verify compliance. Prepare for handover.

Stakeholders: Validation, QA, Regulatory, Auditors

Lifecycle

SAP
ERP
Data historian

Operate, maintain, and improve the facility over time.

Stakeholders: Owner, Operations, QA, Maintenance, Inspectors
Tools
0
Stakeholders
0

This is Why pCube

Everything. Connected.

pCube

Project Initiation

Design

Construction

Commissioning

Lifecycle

Get in Touch

Ready to transform your pharmaceutical construction projects? Contact us today for a demo.

Schedule Enterprise Demo